|
|
||
|---|---|---|
| .. | ||
| README.md | ||
| user-stories-provider.drawio.png | ||
Flux CDEvents Provider
Status: provisional
Creation date: 2024-01-19
Last update: 2024-06-05
Summary
This RFC proposes to add a Provider type to the Flux notification-controller API for sending CDEvents.
When Provider objects configured to send CDEvents are alerted by a Flux event, they will utilise a user defined mapping of Flux and CDEvents events to send an appropriate CDEvent payload to a defined URL.
Motivation
CDEvents enables interoperability between supported tools in a workflow, and flux is a very popular continuous delivery tool, as such we have received many questions about implementing CDEvents into the tool. The receiver part of this integration is already implemented in flux 2.3.0
Goals
Integrate CDEvents into Flux with a CDEvents Provider that supports user mapping of flux to CDEvent events.
Non-Goals
Implementing CDEvents into every Flux controller that is not the notification controller.
Proposal
Add CDEvents to the list of available Providers in Flux Notification controller. The user should be able to create mappings within the configuration of the Provider that dictates the CDEvent payload to send depending on the Flux event that triggered the alert. These CDEvent payloads should have meaningful data from the source event. There will be an initial focus on HelmRelease and related events as the format within Flux for those events is much more consistent.
User Stories
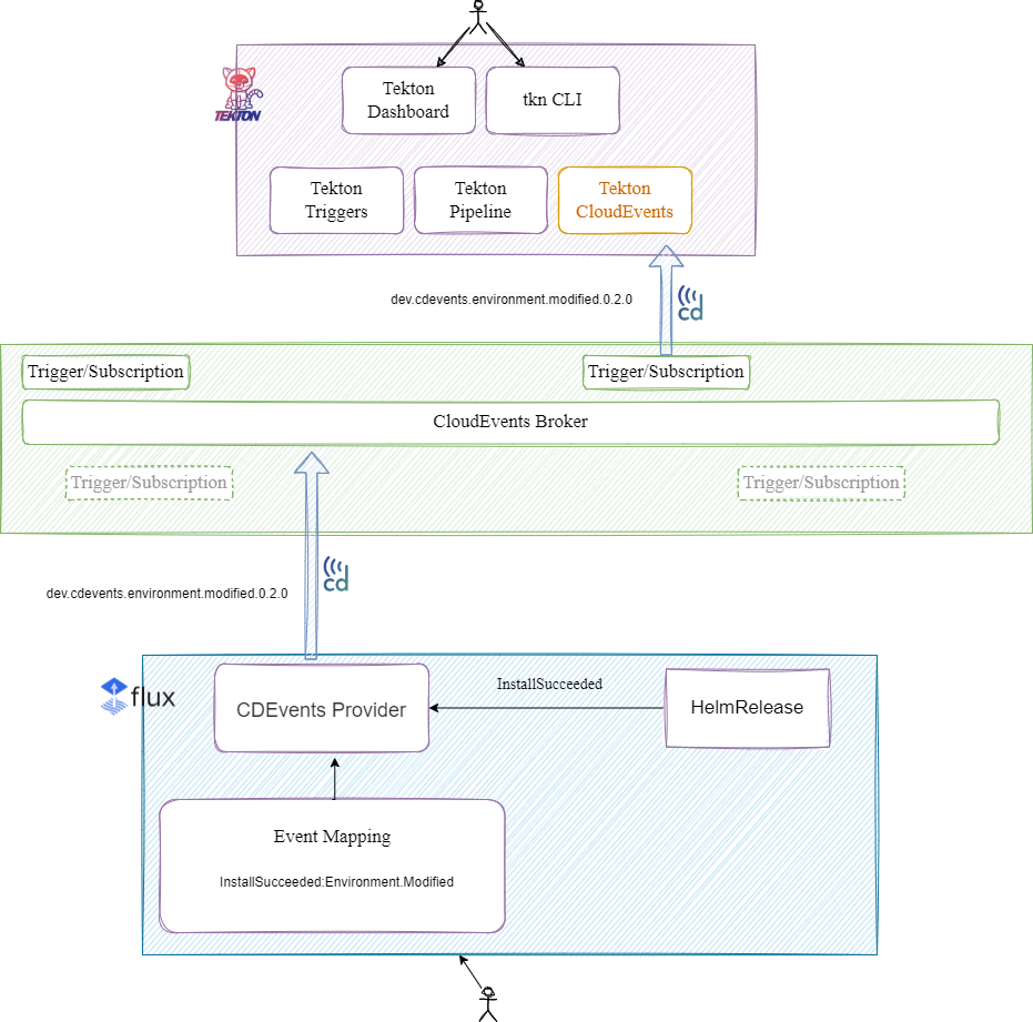
Users of multiple CI/CD tools such as Tekton and Flux could use CDEvents as a way to enable interoperability.
For example, a user may want a Tekton pipeline to run once a HelmRelease flux resource has succeeded in a Helm install. On successful helm install, Flux will emit an event with reason InstallSucceeded which the user will have mapped in their Provider configuration to correspond to an Environment.Modified CDEvent. The CDEvent Provider will then send a payload with that CDEvent, which will also contain data from the Flux event, to a CloudEvents broker that Tekton is subscribed to, and trigger a Pipeline Run within Tekton.
Alternatives
There are currently no viable alternatives for the CDEvent Provider.
Design Details
Adding a Flux Provider for CDEvents that will send a CDEvent payload upon receiving a flux event from an alert.
The user will be able to define a Flux Provider custom resource and deploy it to their cluster. This provider configuration will allow the user to define a mapping of which Flux events correspond to which CDEvent to send. Once an alert is triggered for this provider, it will send the corresponding CDEvent, based on the Flux event that caused the alert. This CDEvent will be created using the CDEvents Go SDK. As well as the user-defined mapping, the provider will include some default mappings for Flux-Helm events in the case that the user does not provide a custom mapping.
The CDEvents broker is not a part of this design and is left to the users to set up however they wish.
Example Provider YAML:
apiVersion: notification.toolkit.fluxcd.io/v1beta2
kind: Provider
metadata:
name: cdevents-provider
namespace: flux-system
spec:
type: cdeventss
secretRef:
name: generic-token
address: http://10.100.0.17:5000
mapping:
ReconciliationFinished: dev.cdevents.pipelinerun.finished
GitOperationFailed: dev.cdevents.incident.reported
Example Default Mappings (Please note these are not final and will be open to discussion):
| Helm Event | CDEvent |
|---|---|
| InstallSucceeded | Environment.Modified |
| InstallFailed | Incident.Detected |
| UpgradeSucceeded | TaskRun.Finished (with outcome success) |
| UpgradeFailed | TaskRun.Finished (with outcome failed) |
| TestSucceeded | TestCaseRun.finished (outcome pass) |
| TestFailed | TestCaseRun.finished (outcome fail) |
| RollbackSucceeded | TaskRun.Finished (with outcome success) |
| RollbackFailed | TaskRun.Finished (with outcome failed) |
| UninstallSucceeded | Environment.Modified |
| UninstallFailed | Incident.Detected |
| ReconciliationSucceeded | Environment.Modified |
| ReconciliationFailed | Incident.Detected |
